Comprendre la facturation de travaux - présentation du dispositif


Cette page présente tout ce qu’il faut savoir pour envoyer et traiter des factures dans le cadre d’un marché public de travaux :

 

Table des matières (cliquer sur le chapitre de votre choix pour y accéder directement)

 

 

1    Les marchés publics de travaux

 

Les marchés publics de travaux sont définis par l’article  L1111-2 du Code de la Commande publique. Ils obéissent à des règles spécifiques établies par un texte appelé « Cahier des Clauses Administratives Générales des Marchés de Travaux » (C.C.A.G Travaux). Ce texte décrit notamment un processus de facturation adapté au contexte chantiers de travaux publics.

Un chantier implique en effet des entreprises, sous-traitants et architectes sur des durées longues, au cours desquels les prix des matériaux de construction et des prestations peuvent évoluer, ce qui influe sur les montants à facturer. L’avancement constaté des travaux doit être pris en compte pour établir les montants à payer aux entreprises. Pour répondre à ces besoins, le C.C.A.G Travaux prévoit des facturations mensuelles ainsi qu’un processus permettant d’ajuster les montants facturés à l’avancement constaté des travaux.

La facturation de travaux se distingue donc de la facturation classique par la multiplication des étapes de contrôle et de correction des montants facturés et par son rythme régulier.

 

2    Qui est concerné ?

 

Vous êtes concerné par la facturation de travaux si les deux conditions suivantes sont réunies :

  1. Votre contrat ou marché est passé avec une entité publique
  2. Votre contrat ou marché se réfère au C.C.A.G Travaux

 

Vous pouvez alors intervenir dans un processus de facturation de travaux sous l’un des rôles suivants : 

  1. Entreprise titulaire du marché (« fournisseur » de l’entité publique)
  2. Sous-traitant
  3. Co-traitant
  4. Maitrise d’œuvre (M.O.E), c’est-à-dire architecte
  5. Maitrise d’ouvrage (M.O.A)
  6. Service financier / comptable d’une entité publique.

 

Attention, seules les factures des sous-traitants, co-traitants et titulaires sont directement concernées par le processus de facturation prévu par le C.C.A.G.

Les honoraires d’architecte des M.O.E ne relèvent pas de la facturation de travaux, et sont traitées comme des factures classiques, envoyées directement par les M.O.E à leur client final.

Les M.O.E et M.O.A interviennent donc dans le processus de facturation de travaux uniquement pour vérifier et corriger les montants proposés à la facturation par les titulaires, sous-traitants et co-traitants.

Quoique décrites par le C.C.A.G Travaux (article 10), les avances sur marché ne constituent pas un objet de facturation : une avance est déclarée et gérée au niveau du marché et n’est pas supposée donner lieu à l’envoi de factures de la part des entreprises. Les paiements d’avances sont déclenchés automatiquement sur la base du marché. Les avances sur marché ne font donc pas partie de la facturation de travaux.

 

3    Le processus de facturation prévu par le C.C.A.G

 

Le processus de facturation prévu par le C.C.A.G Travaux vise à permettre le paiement régulier des entreprises concernées à hauteur de l’avancement constaté des travaux qu’elles réalisent.

Deux processus légèrement distincts s’appliquent suivant qu’on se situe en cours de marché ou bien en fin de marché :

 

3.1       Processus en cours de marché :

 

Le processus « en cours de marché » s’applique tant qu’il reste des échéances de facturation à venir.

  1. Le fournisseur titulaire de marché dépose un projet de facture appelé « Projet de décompte mensuel » à destination de la M.O.E
  2. « Le M.O.E accepte ou rectifie le projet de décompte mensuel » établi par le titulaire (article 12.1.9 du C.C.A.G). Il dépose ensuite un « Etat d’acompte » reprenant les montants qu’il estime justifiés, à destination de la M.O.A.
  3. La M.O.A vérifie à son tour la conformité des montants proposés à l’avancement des travaux, et peut également corriger ces montants. Elle dépose un « Etat d’acompte validé » reprenant ces montants définitifs à destination du Service Financier ou comptable.
  4. Le Service Financier ou comptable déclenche les paiements sur la base de l’Etat d’acompte validé.

 

Illustration du processus facturation de travaux en cours de marché

 

3.2       Processus en fin de marché :

 

Le processus « en fin de marché » s’applique sur la dernière facture du marché, celle qui assure le solde de tout compte. Dans ce cas, le processus se voit ajouter une étape de retour au titulaire pour lui permettre de signifier formellement son acceptation des montants corrigés par la M.O.E et la M.O.A.

 

  1. Le fournisseur titulaire de marché dépose un projet de facture appelé « Projet de décompte final » à destination de la M.O.E
  2. La M.O.E accepte ou rectifie le projet de décompte final établi par le titulaire Il dépose ensuite à destination de la M.O.A un « Projet de décompte général » reprenant les montants qu’il estime justifiés
  3. La M.O.A vérifie à son tour la conformité des montants proposés à l’avancement des travaux, et peut également corriger ces montants. Sur cette base, elle produit un « Décompte général » qu’elle renvoie au fournisseur pour signature
  4. Le fournisseur renvoie à la M.O.A, et à la M.O.E, le « Décompte général signé », avec ou sans réserves
  5. Le décompte général signé sans réserves par le titulaire devient le « Décompte général et définitif » du marché
  6. Le Service Financier ou comptable paie le titulaire à hauteur des montants du décompte général et définitif.

 

Illustration du processus facturation de travaux en fin de marché

 

3.3       Rôle de rectification des M.O.E et délai de paiement :

 

La date de mise à disposition du « projet de décompte mensuel » (en cours de marché) ou du « projet de décompte général » (en fin de marché) au M.O.E sert de point de départ officiel au délai global de paiement.

Le C.C.A.G précise que la M.O.E a pour rôle de « rectifier » les montants du projet de décompte mensuel s’il n’est pas en accord avec les montants proposés par le fournisseur (article 12.9.1). La réglementation ne permet donc pas au M.O.E de rejeter le projet de décompte en cas de désaccord sur les montants. Il doit corriger ce dernier avec les montants qu’il estime légitimes.

Un rejet du M.O.E reviendrait en effet à faire repartir de 0 le délai global de paiement, au désavantage des entreprises.

4    Le processus dans Chorus Pro

 

Le portail de services Chorus Pro permet une transmission dématérialisée des factures de travaux conforme aux processus décrit par le C.C.A.G Travaux.

On parle ici uniquement de transmission car la fabrication des pièces de facturation est assurée en dehors du portail par les différents acteurs impliqués. En d’autres termes, Chorus Pro vous permet de transmettre vos factures de travaux mais pas de les créer.

Le portail de services introduit par rapport au C.C.A.G des concepts supplémentaires et des variations pratiques, qui sont présentés ci-dessous.

 

4.1       Les cadres de facturation

 

Le concept de « cadre de facturation » permet d’identifier à la fois le type d’acteur qui dépose un document et la nature du document déposé.

Par exemple, un projet de décompte mensuel déposé par un fournisseur (titulaire) correspondra au cadre de facturation intitulé « A4 – Dépôt par un fournisseur d’un projet de décompte mensuel ».

Lors de chaque dépôt de facture dans Chorus Pro, il est systématiquement demandé de choisir son « cadre de facturation » pour déclarer dans quel cadre on intervient.

 

Les cadres correspondant au processus standard de facturation de travaux en cours de marché sont :

A4 – Projet de décompte mensuel déposé par un fournisseur

A13 – Projet de décompte mensuel déposé par un co-traitant

A15 – Etat d’acompte déposé par une M.O.E

A19 – Etat d’acompte validé déposé par une M.O.A

A10 – Demande de paiement d’un sous-traitant dans le cadre des marchés de travaux

 

Les cadres correspondant au processus standard de facturation de travaux en fin de marché sont :

A7 – Projet de décompte final déposé par un fournisseur

A14 – Projet de décompte final déposé par un cotraitant

A17 – Projet de décompte général déposé par une M.O.E

A20 – Décompte général déposé par une M.O.A

A8 – Décompte général signé déposé par un fournisseur

A10 – Demande de paiement d’un sous-traitant dans le cadre des marchés de travaux

 

Les autres cadres de facturation permettent de traiter des cas particuliers ou des processus dérogatoires.

Pour plus de détails, consulter l'article Paramétrer les entités publiques pour la facturation de travaux.

 

4.2       Le dossier de facturation

 

La notion de « dossier de facturation » est propre aux factures de travaux et correspond dans le portail de services Chorus Pro au dossier dans lequel sont enregistrés la totalité des documents déposés au cours d’un même cycle de paiement.


 Présentation des pièces contenues dans les dossiers de facturation en cours et en fin de marché

La première pièce déposée d’un cycle de paiement (par exemple, le « projet de décompte mensuel ») déclenche la création du dossier de facturation correspondant à ce cycle dans Chorus Pro. Toute pièce transmise à la suite de ce dépôt initial vient alors s’ajouter au contenu du dossier.

Le titulaire, la M.O.E et la M.O.A peuvent tous consulter le dossier de facturation pour suivre l’avancement de la facturation sans avoir à solliciter leurs partenaires.

En effet, on retrouve dans le dossier de facturation :

Le dossier de facturation permet par conséquent à chaque acteur d’un même cycle de visualiser à tout moment :

 

 

Illustration du contenu d'un dossier de facturation

Pour accéder à un dossier de facturation, il suffit de consulter une pièce de travaux qu’on a déposée, puis de cliquer sur le bouton « Dossier de facturation » figurant en bas de page.

Bouton Dossier de facturation

 

Points à retenir sur la création et la mise à jour du dossier de facturation :

La transmission des pièces dans Chorus Pro peut se faire de deux manières :

 

Lorsqu’une action est attendue sur une pièce du dossier de facturation, Chorus Pro en informe par mail le fournisseur, la MOE et la MOA. Des notifications sont également émises par Chorus Pro :

 

4.3       Écarts avec le C.C.A.G Travaux en fin de marché

 

Le C.C.A.G prévoit qu’en fin de marché le fournisseur transmette son décompte général signé à la M.O.E et à la M.O.A. Or, dans Chorus Pro, le cadre de facturation correspondant au décompte général signé déclenche une transmission directe de la facture au Service Financier. M.O.E et M.O.A peuvent néanmoins consulter le décompte général signé à partir du dossier de facturation.

 

Le refus de signature ou l’émission de réserves par le fournisseur sur le décompte général ne sont pas gérés dans Chorus Pro.

En cas de contentieux, le fournisseur doit immédiatement notifier la M.O.A de son désaccord en dehors de Chorus Pro, suivant les principes exposés à l’article 55 du C.C.A.G Travaux.

Le C.C.A.G précise en son article 12.4.3. qu’en cas de contentieux, la M.O.A règle sous trente jours les sommes prévues par le décompte contesté, puis procède dans un second temps au paiement des éventuels compléments après le règlement du désaccord.

Afin que le comptable public puisse procéder au paiement du décompte avant le règlement du contentieux, il est recommandé de lui transmettre la facture avec le cadre « A8 – Décompte général signé ». Pour préciser qu’il s’agit toutefois d’une pièce faisant l’objet d’un litige, il est préconisé d’ajouter en pièce jointe à la facture :

 

5    Cas particulier : la cotraitance

 

Le portail de services Chorus Pro permet à chaque cotraitant de déposer ses factures en utilisant les cadres de facturation A13 (en cours de marché) ou A14 (en fin de marché). Lors du dépôt, il sera nécessaire d’indiquer la structure (identité) du mandataire du groupement de cotraitants.

Le mandataire reçoit dans Chorus Pro les factures des cotraitants et a la possibilité de les valider ou de les refuser.

En cas de refus par le mandataire, le processus s’arrête.

En cas de validation par le mandataire, le processus poursuit le circuit classique prévu par le C.C.A.G Travaux en passant par les étapes de contrôle et de rectification des M.O.E et M.O.A (comme pour une entreprise titulaire) jusqu’à la mise en paiement par le Service Financier. Chaque cotraitant dispose de son propre « dossier de facturation » et est payé directement.

 

Illustration du processus de facturation de travaux en situation de cotraitance

Les cadres de facturation dédiés à la cotraitance conviennent aux groupements conjoints au sein desquels chaque cotraitant soumet ses propres factures.

Dans le cas particulier d’un groupement solidaire avec émission d’une facture commune à tous les sous-traitants, et paiement d’un compte unique, il est plus approprié de suivre le circuit de facturation classique, le mandataire tenant lieu de titulaire du marché.

 

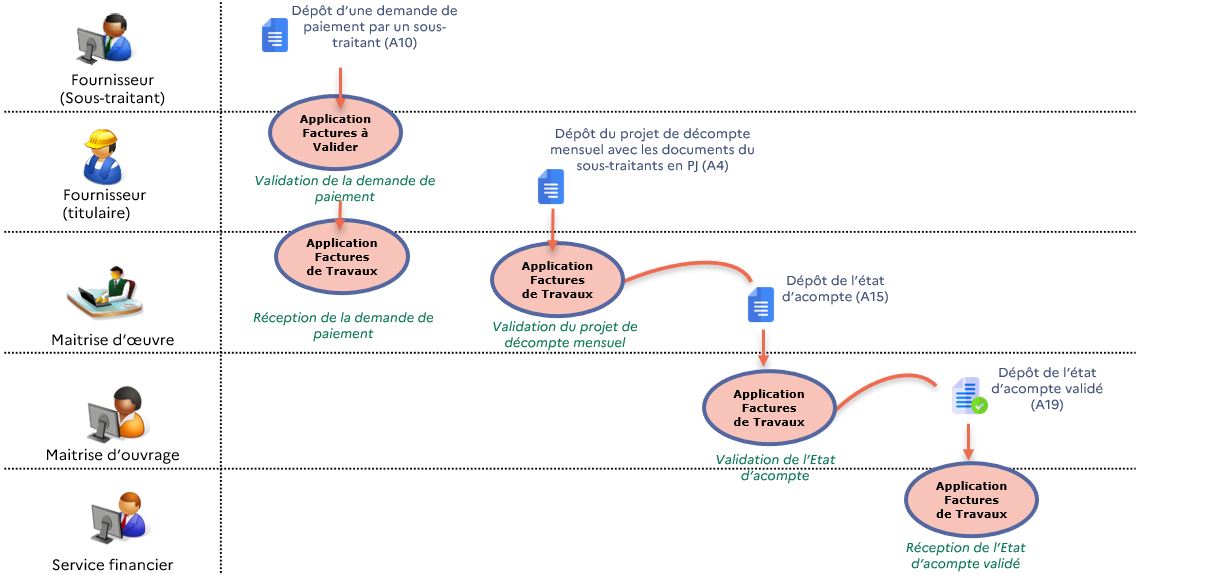
6    Cas particulier : la sous-traitance

 

Lorsque le sous-traitant d’un titulaire de marché est admis au paiement direct, il peut être payé directement par la personne publique pour la partie du marché dont il assure l’exécution, à condition d’avoir soumis sa demande au titulaire pour validation :

  1. Le sous-traitant transmet une demande de paiement via Chorus Pro pour les prestations relevant de son périmètre (cadre de facturation A10). Le titulaire du marché dispose d’un délai de 15 jours pour la traiter (par une validation ou bien un refus).
  2. Chorus Pro notifie par courriel le titulaire de l’émission d’une demande de paiement d’un sous-traitant.
  3. Dans tous les cas (acceptation, refus ou non intervention du titulaire dans Chorus Pro dans le délai de 15 jours), la demande de paiement est transmise (« acheminée ») à la M.O.E.

 

Les articles 12.1.7 et 12.5.1 du C.C.A.G Travaux prévoient que le titulaire du marché indique sur son projet de décompte les montants dus aux sous-traitants et fournit en pièces jointes à ce projet de décompte les factures acceptées ou rectifiées des sous-traitants. Même si les demandes de paiement direct des sous-traitants sont transmises automatiquement à la M.O.E, il est donc demandé aux titulaires d’ajouter les factures des sous-traitants en pièces jointes à leurs propres dépôts.

Le dossier de facturation étant créé par le dépôt du titulaire du marché (et non par les demandes de paiement des sous-traitants), cette démarche imposée par le C.C.A.G, garantit que les pièces des sous-traitants sont bien enregistrées dans le dossier de facturation.

 

Processus de facturation de travaux en cas de sous-traitance

7    Cas particulier : la procédure tacite

 

Le CCAG Travaux prévoit, au titre des articles 12.4.4 et 12.4.5 que :

 

8    Cas particulier : gestion des M.O.A déléguées

 

Selon l’article L2422-5 du Code de la Commande Publique, un maitre d’ouvrage public peut confier par « contrat de mandat de maîtrise d’ouvrage » l’exercice de tout ou partie de ses attributions à un mandataire privé ou public. On parle dans ce cas de Maitrise d’Ouvrage Déléguée (M.O.A.D).

Le mandant représentant l’entité publique a dans ce cas le choix entre deux modes de versement des crédits de financement de l'opération de travaux :

Quel que soit le mode de gestion prévu dans la convention de mandat, le mandataire est soumis aux mêmes obligations que le mandant et doit donc recevoir et transmettre ses pièces via le portail de services Chorus Pro.

Il revient au mandant (maître d'ouvrage public) de gérer l’identification de la M.O.A.D, selon les cas suivants :

 

La M.O.A.D peut, selon son choix, décliner son organisation en services :

 

Les utilisateurs de la MOAD créent eux-mêmes leurs comptes directement sur le portail et demandent un rattachement à leur entité.

 

Une fois ces actions réalisées, la M.O.A.D peut recevoir et traiter les états d’acompte et projets de décompte sur le portail de services Chorus Pro suivant le processus classique prévu par le C.C.A.G travaux.

Dans les cas où elle avance les paiements aux fournisseurs à la place de l’entité publique dont elle agit en tant que déléguée, elle peut demander à son mandant le remboursement des sommes qu’elle a réglées par l’envoi d’une facture simple à destination du mandant via l’application « factures émises » du portail de services.

 

Processus de facturation en cas de M.O.A déléguée

9    Mode de transmission des factures

Le portail de services Chorus Pro est le point d’entrée unique pour la transmission des factures à destination des entités publiques, et par conséquent pour la transmission des factures de travaux.

Il existe trois méthodes pour effectuer ces transmissions :

  1. Le dépôt de pièces en mode portail
  2. Le dépôt de pièces par Echange de Données Informatisées (E.D.I)
  3. Le dépôt de pièces par interface de programmation d'application (A.P.I)

 

Dans le contexte des marchés de travaux, la première approche, ou mode portail, est immédiatement accessible à tous et permet de gérer tous les cadres de facturation. Elle consiste à se connecter au portail de services avec son identifiant et mot de passe, et à y déposer manuellement ses pièces au nom de son entreprise (gérée sur le portail par la notion de « structure »), en désignant l’identité, c’est-à-dire les « structures » des destinataires M.O.A et M.O.E.

L’utilisation du mode portail fait l’objet d’un guide utilisateur dédiée dans cette base de connaissance.

 

Les deux autres approches correspondent à ce qu’on appelle un « raccordement », c’est-à-dire qu’elles permettent de transmettre des documents depuis son propre outil de gestion, qu’on aura préalablement « raccordé », c’est-à-dire relié, à Chorus Pro.

A.P.I et E.D.I sont les deux techniques proposées pour réaliser un raccordement.

Attention : tous les cadres de facturation ne sont pas utilisables dans le cadre d’un « raccordement » :

  1. Les cadres de facturation correspondant aux dépôts par des M.O.E et M.O.A sont inaccessibles en E.D.I.
  2. Le cadre dérogatoire A6 – Pièce de facturation transmise au service financier n’est accessible ni en E.D.I ni en A.P.I. Il s’agit toutefois d’un cadre de facturation à réserver à des situations de blocage exceptionnelles dans la mesure où il ne respecte pas les processus du C.C.A.G

Pour en savoir plus sur le raccordement, consulter les spécifications externes du portail de services Chorus Pro.

 

10  Bonnes pratiques pour démarrer dans de bonnes conditions

 

Les bonnes pratiques ci-dessous permettent de faciliter les échanges entre les différents acteurs du processus de facturation.

 

10.1   Partager une fiche d’identité pour les marchés de travaux

 

Le modèle de « fiche d'identité du marché de travaux » ci-joint permet de recenser et de partager en amont les différents éléments qui seront nécessaires aux acteurs pour l'utilisation du portail de services Chorus Pro.

Cette fiche peut être le support qui formalisera le processus de facturation entre les différents acteurs du marché : qui dépose quoi et quelles sont les informations à saisir par chacun (SIRETs, numéros d'engagement juridiques, codes services...).

Typiquement, le recensement des SIRET et numéros d’engagement des destinataires M.O.E et M.O.A des factures permettra d’éviter les erreurs d’adressage (et donc les pertes de temps) et de simplifier la complétion des formulaires d’envoi (puisqu’il est possible de copier / coller les données dans le formulaire d’envoi).

Télécharger le modèle déclinable de fiche d’identité : Modèle de fiche d'identité marché à décliner

 

10.2   Partager les modèles de factures entre acteurs du processus

 

Chorus Pro permet de transmettre les factures de travaux mais pas de les modifier en ligne. En cas de désaccord sur les montants, M.O.E et M.O.A doivent rectifier ces derniers sur leur propre version de la facture.

Afin de leur simplifier la tâche, le titulaire peut joindre à son projet de décompte mensuel ou final une version modifiable (par exemple au format tableur ou traitement de texte) de ce dernier, qui permettra à la M.O.E et à la M.O.A d’effectuer leurs corrections de montants (prévue par le C.C.A.G) dans de bonnes conditions.

Alternativement, on peut aussi partager en début de marché un modèle de facture, qui facilitera les corrections des différents acteurs lors des différents cycles de facturation.

 

11        Consulter le guide utilisateur

 

Cliquer sur ce lien pour accéder au guide utilisateur "Déposer et traiter les factures de travaux"